Overview
The built-in editor allows instructors, teachers, and administrators to create content directly inside of courses, with formatted text, pictures, attachments, and links.
The editor also allows users to format content pages using columns and grids, and to add interactive widgets such as accordions, flip boxes, and more.
The built-in course editor is accessed within course sections. This article will teach you how to access and use the various elements of the editor to create engaging and aesthetic learning content.
Please note the business platform defaults to the term course and the academia platform defaults to the term class. The terms course and class are interchangeable in this article.
Accessing the editor
The editor displays anytime you are editing a Page within a course.
To access the editor in an existing course:
- Access an existing course.
- Click a module/lesson.
- Click Add section to add a new section (or select an existing section).
- Click Page.
- Add aTitle to the page.
- Click Save.
- Click Edit.
The Edit page displays, which consists of multiple menus and tools:
- The top menu: The top menu allows you to edit the section Title, toggle the viewing mode between Editor and Preview, and Save or Cancel your changes.
- By default, the page displays in Editor mode, which allows you to actively edit content. To preview content before saving it, click Preview.
- The Content builder menu: The Content builder menu displays on the left side of the editor. This menu allows you to drag and drop layouts and content widgets onto the page. The layouts and content widgets will be covered in greater detail in this article.
- Note that the Content builder menu can be collapsed and expanded using the arrow
icon next to the Outline button to provide additional space to build content on the page.
- The toolbar: The toolbar provides a variety of formatting tools that allow you to customize text, add pictures, links, and more. Toolbar functionality will be covered in greater detail in this article.
- The page or canvas: The canvas is where you add text, images, and widgets to create your page content.
Please note the new editor with content builder will not be available until April 1, 2026.
The Content builder menu allows you to add layout and content widgets to your canvas. The Content builder menu is comprised of three sections:
- Content builder mode: The Content builder menu defaults toWidgets, which allows you to select layout and content widgets that can be added to your canvas. Once you have added widgets to your canvas, you can click Outline to see the order of the widgets you have added. The Outline tab allows you to quickly and easily reorder your widgets.
- Layout: The Layout section includes a Grid widget and a Columns widget. These widgets allow you to add an editable grid or set of columns to your content.
- Content: The Content section includes a variety of widgets that allow you to add interactivity and visual interest to your content, such as Accordions, Tabs, Cards, and more. You can add any of the the content widgets to the canvas to begin customizing the widget with your learning content. Additionally, any of the Content widgets can be placed within a Layout widget. For example, you can add a Flip box widget to each section of a column to create a row of flip box interactions.
Layout: Grid
The Layout section includes two widgets, Grid and Columns. To create a customizable grid on your canvas:
- Place your cursor on the canvas and click the Grid button.
- Or, drag and drop the Grid widget onto the canvas.
The Grid widget displays two columns and two rows by default.
- Use the Columns and Rows drop-downs to define the grid layout. You can select up to four columns and four rows.
- You can adjust the gap between columns and rows using the Gap drop-down. Choose between Small, Medium, Large, and Extra Large.
- The Vertical alignment
button allows you to choose between top, center, and bottom vertical alignment for text and images within a grid section. - Click Add Row to add an additional row, up to four rows.
- Click Add Col to add an additional column, up to four columns.
- Click Remove Row or Remove Col to remove a row or column.
To add content within a grid:
- Click within a grid section to begin adding content.
- Use the Toolbar to format your text and add images, links, or even videos.
- Note that the Toolbar is covered in detail later in this article.
- You can add content widgets within a grid section.
- For example, you can place a flip box within each section of a grid.
- You can click Preview at any time to preview your content.
- Click Editor to return to editing mode.
Layout: Columns
To create customizable columns on your page:
- Place your cursor on the canvas and click the Column button.
- Or, drag and drop the Column widget onto the canvas.
The Column widget displays two columns by default.
- Use the Columns drop-down to select the number of columns. You can select up to four columns.
- You can adjust the gap between columns using the Gap drop-down. Choose between Small, Medium, Large, and Extra Large.
- Use the Direction drop-down to create Horizontal or Vertical columns.
- The Vertical alignment
button allows you to choose between top, center, and bottom vertical alignment for text and images within a column. - Click Add Col to add an additional column, up to four columns.
- Click Remove Col to remove a column.
To add content within a column:
- Click within a column to begin adding content.
- Use the Toolbar to format your text and add images, links, or even videos.
- The Toolbar is covered in detail later in this article.
- You can add content widgets within a column.
- For example, you can place a Card widget within a column.
- You can click Preview at any time to preview your content.
- Click Editor to return to editing mode.
Content widgets
The Content section includes six widgets: Accordion, Tabs, Card, Callout Text, Quote, and Flip Box. To add a widget to your canvas:
- Place your cursor on the canvas and click on a content widget.
- Or, drag and drop the content widget onto the canvas.
- You can stack multiple content widgets on the canvas.
- You can also place any content widget within a Grid or Column section.
- For example, if you want a grouping of flip boxes, you can first add a Grid, and then place Flip Box widgets in each grid section.
Once widgets have been added to the canvas, they can be moved and reordered in a variety of ways. To reorder widgets:
- Click Outline in the Content builder menu to see a list of the widgets currently added to the canvas.
- Use the up and down arrows on the widgets listed to reorder the widgets on the canvas.
- Each widget on the canvas also has a small menu in the upper right corner of the widget.
- Use the up and down arrows to reorder the widget on the canvas.
- You can also drag and drop widgets on the canvas by clicking and holding the reorder
icon on the left of a widget, and dragging the widget to a new location.
Any widget on the page can also be deleted or duplicated. To delete or duplicate a widget:
- Click the three dot icon in the upper right corner of a widget to display a small menu.
- Click Delete to delete the widget.
- Click Duplicate to duplicate the widget. Any content you had added to the widget will be included in the duplicated widget.

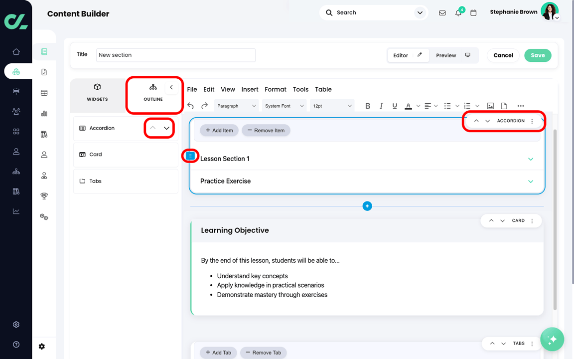
Content widget: Accordion
The Accordion is an interactive widget that stacks sections of content and lets users expand and collapse each section on demand. Each section has a clickable header, which reveals the content. To add an Accordion to the canvas:
- Place your cursor on the canvas and click Accordion, or drag and drop the Accordion widget from the Content builder menu to the canvas.
By default, the Accordion displays two sections, each with a header and content section. To configure an Accordion:
- Click directly on the header placeholder text to edit the header text.
- Click the title header to expand the section and display the content section.
- Click directly on the content placeholder text to edit the content text. You can use the toolbar to add images, links or videos to the content section.
- Click Add Item to add an additional section. You can add up to ten accordion sections.
- Click Remove Item to remove a section.
Note that when learners view your content, all accordion sections will be closed by default.

Content widget: Tabs
The Tabs widget is an interactive widget that organizes related content into separate views (tabs), letting users switch between each tab without leaving the widget. To add a Tabs widget to the canvas:
- Place your cursor on the canvas and click Tabs, or drag and drop the Tabs widget from the Content builder menu to the canvas.
By default, three tabs are displayed in the widget, each with a tab title and content section. To configure the Tabs widget:
- Click directly on the tab title placeholder text to edit the tab title text.
- Note that the tab title text color is the primary accent color of your platform.
- Click directly on the tab content placeholder text to edit the content text. You can use the toolbar to add images, links or videos to the tab content.
- Click another tab title to move to the tab to edit the title and content.
- Click Add Tab to add an additional tab. You can add up to eight tabs.
- Click Remove Tab to remove a tab.

Content widget: Card
The Card widget is a container that applies built-in formatting to help content stand out from the rest of the page. Card widgets include a header and content. The primary accent color of your platform displays on the left side of the container. To add a Card widget to the canvas:
- Place your cursor on the canvas and click Card, or drag and drop the Card widget from the Content builder menu to the canvas.
By default, placeholder text displays in the Card widget. To configure the Card widget:
- Click directly on the card header placeholder text to edit the header text.
- Click directly on the card content placeholder text to edit the content text. You can use the toolbar to add images, links, or videos to the card content.

Content widget: Callout Text
The Callout Text widget provides four preset formats to call attention to different types of content. The four options are Tip, Note, Warning, and Example. To add a Callout Text widget to your canvas:
- Place your cursor on the canvas and click Callout Text, or drag and drop the Callout Text widget from the Content builder menu to the canvas.
By default, placeholder text displays in the Callout Text widget. To configure the Callout Text widget:
- Select a callout type from the Type drop-down. Options include Tip, Note, Warning, and Example.
- The callout type you select will determine the outline and background color of the widget.
- Click directly on the callout placeholder text to edit the text. You can use the toolbar to add images, links, or videos to the callout widget.

Content widget: Quote
The Quote widget provides three preset quote formats that can be used when adding quotes to your content. The three options are Classic, Modern, and Minimal. To add a Quote widget to the canvas:
- Place your cursor on the canvas and click Quote, or drag and drop the Quote widget from the Content builder menu to the canvas.
By default, placeholder text displays in the Quote widget. To configure the Quote widget:
- Select a quote type from the Type drop-down. Options include Classic, Modern, and Minimal.
- The quote type you select will determine the formatting of the quote widget.
- Click directly on the quote placeholder text to edit the text. You can use the toolbar to add images, links, or videos to the quote widget.
- Click directly on the quote source placeholder text to edit the source of the quote.

Content widget: Flip Box
The Flip Box widget is an interactive two-sided card that flips when users click it. Flip boxes are ideal for flashcards and Q&A content. To add a Flip Box widget to the canvas:
- Place your cursor on the canvas and click Flip Box, or drag and drop the Flip Box widget from the Content builder menu to the canvas.
By default, the front of the Flip Box widget displays, with placeholder text. To configure the Flip Box widget:
- Click Edit Front or click directly on the Flip Box placeholder text to edit the text on the front of the card. You can use the toolbar to add images, links, or videos to the card.
- Click Edit Back to edit the text on the back of the card. You can use the toolbar to add images, links, or videos to the card.
- Click Flip to flip the card at any point while editing content.
- Click the Shape drop-down to select between a Square or Rectangle flip box.
The toolbar consists of a menu bar and icons that allow you to edit content on the page and within widgets.
The top menu bar consists of seven menus, which are covered in greater detail below.
File
The File menu includes the following actions.
Icon | Title | Description |
| New document | Clears the text window of all text/images/links. |
| Preview | Open a pop-up window to see a preview of the published content. |
| Print | Print the content in the text window. |
Edit
The Edit menu includes the following actions.
Icon | Title | Description |
| Undo
| Undo your most recent action.
|
| Redo | Redo your most recent action.
|
| Cut | Remove the selected text/image and store it in the clipboard. |
| Copy | Copy the selected text/image and store it in the clipboard. |
| Paste
| Paste text/image from the clipboard. |
| Paste as text
| Paste content from the clipboard as text only, no formatting. |
| Select all | Select/highlight all of the content in the text window. |
| Find and replace
| Find a word or phrase and replace with a new word/phrase (if applicable). |
View
The View menu includes the following actions for viewing text and characters within the text window.
Icon | Title | Description |
| Source code
| View/edit the source code in the text window.
|
| Show invisible characters | Displays invisible characters such as spaces and soft returns.
|
| Show blocks | Shows paragraph blocks within the text window. |
| Preview | Open a popup window to see a preview of the published content. |
| Editor help
| Open a popup window of Help Center information for the rich-text editor. |
Insert
The Insert menu includes the following actions for inserting images, videos, tables, links, and more.
Icon | Title | Description |
| Link | Insert a hyperlink to a URL.
|
| Media | Insert/embed a piece of media.
|
| Table | Insert and build a table. |
| Special character | Insert a special character. |
| Emojis | Insert an emoji. |
| Horizontal line
| Insert a horizontal line. |
| Page break
| Insert a break to start a new page. |
| Non Breaking space
| Insert a space that does not break the page. |
| Anchor | Insert an anchor/bookmark in a position/location. |
| Insert template
| Insert a saved template. |
| Save as template
| Save the highlighted text as a template. |
| Date/time
| Insert date or time options from the drop-down menu. |
| Edit equation
| Click to edit a highlighted equation. |
| Upload image
| Click to upload an image. |
| Upload file
| Click to upload a file. |
| Create web conferencing
| Click to add web conferencing to the text*. |
| Record audio
| Click to record audio directly in the text window. |
| Record video | Click to record video directly in the text window. |
* In order for the Create web conferencing options to display, the web conferencing app(s) must first be installed from the App center.
The Format menu includes the following actions for formatting text.
Icon | Title | Description |
| Bold
| Bold the selected text. |
| Italic | Italicize the selected text. |
| Underline | Underline the selected text. |

| Strikethrough | Strikethrough the selected text. |
| Superscript | Format the selected text as a superscript. |
| Subscript | Format the selected text as a subscript. |
| Code | Format the select text as code. |
| Blocks | Insert the appropriate block formatting from the drop-down menu. |
| Fonts | Select a different font from the drop-down menu. |
| Font sizes | Select a font size from the drop-down menu. |
| Align | Select a text alignment style from the drop-down menu. |
| Line height | Select the line height from the drop-down menu.
|
| Increase indent | Indent the text or paragraph to the right. |
| Decrease indent | Move the text or paragraph to the left. |
| Text color | Select the desired text color from the drop-down menu. |
| Background color | Select a background color from the drop-down menu. |
| Clear formatting | Clear formatting from the selected text. |
The Tools menu includes the following actions.
Icon | Title | Description |
| Source code
| View/edit the source code. |
| Word count | View the word and character count. |
Table
The Table menu includes the following actions to insert a table and modify the table structure.
Icon | Title | Description |
| Table | Insert a table. |
| Cell | Modification options for the selected cells from the drop-down menu. |
| Row | Modify, delete, and/or insert options for the selected row(s) from the drop-down menu. |
| Column | Modify, delete, and/or insert options for the selected column(s) from the drop-down menu. |
| Table properties | View and modify table properties such as width, height, borders, etc. |
| Delete table | Delete the selected table. |
Below the menu bar, the toolbar consists of easily accessible drop-down menus and icons for additional formatting.
- Click the Undo icon to undo the previous action.
- Click the Redo icon to redo the previous icon.
- Click the heading style drop-down menu to apply formats and styles to text.
- Click the font drop-down menu to change the font of your text.

- Click the font size drop-down menu to change the size of the text.

- Click the bold icon to bold text.
- Click the italic icon to italicize text.
- Click the underline icon to underline text.

- Click the text color icon to choose/change the color of the font.

- Click the align icon to align text.

- Click the list icon to create and format a bulleted or numbered list.

- Click the upload image icon to upload an image.
- Click the upload file icon to upload any files.
- Click the question mark icon to access the Editor help article.
For additional functionality:
- Click the arrow next to the shortcut row to expand the advanced toolbar.
- Click the Clear formatting icon to clear styles that might have been brought across from copying and pasting content.

- Click the Background color icon to add highlighting to text/images.

- Click the Decrease indent icon to decrease the indentation of text.
- Click the Increase indent icon to indent the text.
- Click the Horizontal line icon to insert a horizontal line.
- Click the Emoji icon to insert any number of emojis.

- Click the Special character icon to insert any number of special characters.
- Click the Insert/Edit link icon to insert a link to any URL.

- Click the Insert/Edit media icon to insert/embed a link to any URL.

- Click the Insert/edit equation icon to insert/embed a link to any URL.

- Click the Insert template icon to insert a template.

- Click the Source code icon to view the current page’s source code.

- Click the Record audio icon to record audio directly into the course page.

- Click the Record video icon to record video directly into the course page.

- Click the Create web conferencing icon to create a web conference link using one of the drop-down options.
- Note - Only web conferencing apps you have installed on your platform will display.

Best practices
Use these best practices to help you get the most out of the editor.
- To insert a line break instead of a new paragraph, press Shift + Enter.
- When embedding HTML widgets, view the text window in source code first.
- Click the View drop-down.
- Click < > Source code.
- Paste third-party content as plain text to avoid formatting errors.
- To wrap text around a picture:
- Upload the picture above the text you want to wrap around the image.
- Select the image.
- Click the align icon and select your preferred alignment option.
- In order to make the borders of a table invisible:
- Select the table.
- Click Table properties.
- In the General tab of the pop-up, set the Border width to "0".
- In the Advanced tab, select the border style to be "Hidden" or "None".

Spell checker
The editor includes a spell checker, which flags words that are not spelled correctly with a red line. To fix a spelling error:
- Press CTRL + Right mouse click.
- Select the correct spelling from the list of suggestions.
Embedding variables
You can embed variables into lesson pages by using the {{variable name}} format. This allows you to customize content for users and courses.
The following variables can be used in the content page:
- {{class_custom_field_1}}
- {{class_custom_field_2}}
- {{class_finish_date}}
- {{class_id}}
- {{class_location}}
- {{class_name}}
- {{class_name_with_link}}
- {{class_start_date}}
- {{completed_at_utc}}
- {{course_code}}
- {{credits}}
- {{days_in_class}}
- {{days_left}}
- {{deactivate_students_after}}
- {{organization_id}}
- {{organization_name}}
- {{section_code}}
- {{site_name}}
- {{site_name_with_url}}
- {{teacher_name}}
- {{teacher_name_with_link}}
- {{user_email}}
- {{user_first_name}}
- {{user_full_name}}
- {{user_full_name_with_link}}
- {{user_id}}
- {{user_last_name}}
- {{user_prefered_contact_method}}
- {{user_ssn}}
- {{userid}}
- {{why}}
Sizing Videos
If you add a video as a link in the HTML editor, you can set its size using this HTML code:
<a width=‘100’ height=’700’>link</a>.
- If you want the video to be auto-sized, you can omit one of the values (width or height).
- You can also use percent values to set the size of a video, for example, <width=‘100%’>.
Editing Images
The editor provides various options for editing images once they are uploaded. To edit an image:
- Click the image.
- A menu of options appears.
Icon | Description
|
| Rotate image counterclockwise |
| Rotate image clockwise |
| Flip image horizontally |
 | Flip image vertically |
| Crop image |
| Edit image properties |

If you select the Edit image properties icon, the Insert/Edit Image pop-up displays.
- Source: Displays the image source.
- Alternative description: This description is read by screen readers to aid visually impaired users.
- Width and Height: Adjust the size of the image.
- Note: Use the lock icon to ensure the image retains its width/height ratio.

When adding a new image, you can also add a description for screen readers:
- Enter a description in the Image description field.

Content templates
Content templates allow you to save fragments of HTML into the Resources Catalog and then easily insert them into content areas in the future. You can use this feature to create a library of common content elements that you often use in your content areas.
To add a fragment of HTML into a content template:
- Select the text and/or images in the HTML editor.
- Right mouse click.
- Select Save as template.
- Enter a title for the template.
- Click Ok.
- The content template will be saved in your personal library.

To access your saved content templates:
- Click Resources from the left navigation bar.
- Click Catalog from the fly-out menu.
- Filter by Resource type > Content template in the Search panel.
- Click your content template.

The content template displays. To see more details about a content template:
- Click Details.
You can now update the content section:
- Click Edit to edit the content.
- Click Delete to remove the template.

If you click edit, you can update the content, and share it with other users.
- Select Personal, Organization, or Business library if you would like the content template to be available to other users.
- After editing the content, click Save.

To insert a copy of the content template into a section:
- Access the section.
- Right mouse click.
- Select Insert Template.
- Select the template from the drop-down list.
- Click Save.